开源逆向代码工程 Bokken

开源逆向代码工程 Bokken

 Bokken 是开源逆向代码工程,参考 Radare,非常直观,对用户友好,支持二进制分...

反编译工具
Flash反编译工具 JPEXS

Flash反编译工具 JPEXS

 JPEXS (FFDec) 是一款很不错的使用Java实现的Flash反编译工具,可以很...

反编译工具
.NET 汇编和反汇编工具 NetDasm

.NET 汇编和反汇编工具 NetDasm

 NetDasm 是一个 .NET 汇编和反汇编工具。...

反编译工具
Linux 反汇编工具 LDasm

Linux 反汇编工具 LDasm

 LDasm (Linux 反汇编工具) 是一个基于 Perl/TK 的 objdump/...

反编译工具
SWF资源提取工具 SWFRIP

SWF资源提取工具 SWFRIP

 SWFRIP 是一个用来从 Flash 文件 (.swf) 中提取资源和进行资源编辑的工...

反编译工具
Java Class文件的反编译工具 uuDeJava

Java Class文件的反编译工具 uuD...

 uuDeJava是Java Class文件的反编译工具。反编译的Java源程序被输出到C...

反编译工具
Flash反编译器 Flash Decompiler Trillix

Flash反编译器 Flash Decompiler...

 Flash Decompiler Trillix 是一款用以反编译 SWF 文件的工具,...

反编译工具
Java反编译器 jdec

Java反编译器 jdec

 jdec是一个Java反编译器。它能够把出现在一个.class文件中的字节码还原成Jav...

反编译工具
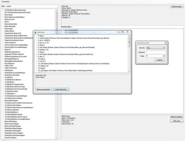
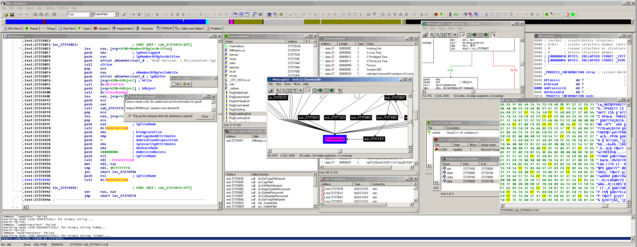
静态反编译软件 IDA PRO

静态反编译软件 IDA PRO

 IDA Pro是目前最棒的一个静态反编译软件,是破解者不可缺少的利器!巨酷的反编译软件,...

反编译工具
Java 反编译器 JD-GUI

Java 反编译器 JD-GUI

 JD-GUI 是一个用 C++ 开发的 Java 反编译工具,由 Pavel Kouzn...

反编译工具
Java反编译插件 Jadclipse

Java反编译插件 Jadclipse

 Jadclipse 是一个集成Eclipse 的Java反编译插件...

反编译工具
Java反编译器 Java Decompiler

Java反编译器 Java Decompiler

 这款反编译器叫 "Java Decompiler", 由 Pavel Kouznetso...

反编译工具