Rational Functional Tester

Rational Functional Tester

 软件质量保证团队依靠 IBM® Rational® Functional Tester ...

测试工具
Web网页测试工具 OperaDriver

Web网页测试工具 OperaDriver

 OperaDriver 可让浏览器对web网页进行各种不同测试,包括链接点击、文本输入、...

测试工具
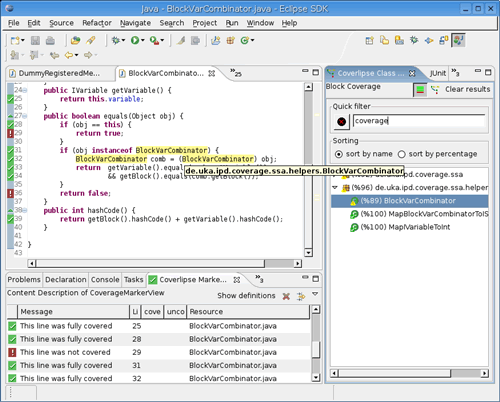
Eclipse的JUnit测试覆盖插件 Coverlipse

Eclipse的JUnit测试覆盖插件 Cov...

 Coverlipse这个Eclipse插件能够把JUnit测试的代码覆盖直观化。它的独到...

测试工具
服务器端测试框架 Cactus

服务器端测试框架 Cactus

 Apache为我们提供了一个强大的工具 Cactus!它是一套简单,易于使用的服务器端测...

测试工具
基于Nginx和Docker的测试环境 bara

基于Nginx和Docker的测试环境 ba...

 bara,即日语的バラ,也就是玫瑰。 bara是一个基于Nginx和Docker的多版本...

测试工具
web渗透测试套件 WebSploit

web渗透测试套件 WebSploit

 WebSploit 是一个开源项目,主要用于远程扫描和分析系统漏洞。使用它可以非常容易和...

测试工具
嵌入式与系统开发工具 Rational Rhapsody

嵌入式与系统开发工具 Rational ...

 IBM® Rational® Rhapsody® V7.5.1 产品发布通过若干的新功...

测试工具
业务测试解决方案 FitNesse

业务测试解决方案 FitNesse

 FitNesse是一个增加了可触发Junit 测试等附加功能的wiki程序。如果这些测试...

测试工具
移动应用测试工具 MonkeyTalk

移动应用测试工具 MonkeyTalk

 MonkeyTalk 是世界上最强大的移动应用测试工具。MonkeyTalk 自动为...

测试工具
自动化测试任务调度平台 TOAST

自动化测试任务调度平台 TOAST

 TOAST(Toast Open Automation System for Test)...

测试工具
即插即用设备调试工具 UPnP-Inspector

即插即用设备调试工具 UPnP-Insp...

 UPnP-Inspector 是一个 UPnP 设备的分析和调试工具,基于 DLNA/U...

测试工具
数据库性能测试工具 PolePosition

数据库性能测试工具 PolePositio...

 PolePosition 是一个开源的数据库性能测试工具。 下图是该工具测试完成后生成的...

测试工具
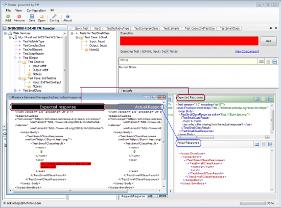
WebSerivce测试工具 Storm

WebSerivce测试工具 Storm

 STORM 是一款免费且开源的WebSerivce测试工具 它的功能: ...

测试工具
白盒测试工具 CodeCover

白盒测试工具 CodeCover

 CodeCover是一个免费的白盒测试工具,主要测试代码、分支、循环、MC/DC 覆盖。...

测试工具
自动化测试平台 TestMaker

自动化测试平台 TestMaker

 TestMaker 不单单的是完整的测试平台,也是性能监控的工具,它是一个分布式的自动化...

测试工具
Linux测试项目 Linux Test Project

Linux测试项目 Linux Test Proje...

 LTP (Linux Test Project) 是一组旨在测试和提升 Linux 系...

测试工具
EclEmma

EclEmma

 提到 EclEmma 首先就要说到著名的 Java 覆盖测试工具 Emma。从某种程度上...

测试工具
渗透测试环境 Metasploit

渗透测试环境 Metasploit

 Metasploit Framework是一个编写,测试和使用exploit代码的完善环...

测试工具
自动化测试框架 STAF

自动化测试框架 STAF

 STAF (SW Test Automation Framework) 是一个自动化测试...

测试工具
压力测试工具 Tsung

压力测试工具 Tsung

 Tsung 是一个压力测试工具,可以测试包括HTTP, WebDAV, PostgreS...

测试工具